بلاگ

سوئیچ شبکه چیست انواع و کاربرد آن ؛ پادکست


یادداشت ویراستار: اصل این مطلب در آذر ۹۸ نوشته شده بود و در بهمن ۹۹ دوباره بررسی و به‌روز شده است.

از مهم ترین قطعات در یک شبکه، سوئیچ شبکه است. در این مقاله به تعریف سوئیچ و بررسی کاربرد آن در شبکه می‌پردازیم. سپس به طور کامل انواع سوئیچ شبکه، کاربرد هر نوع Switch، تفاوت انواع سوئیچ ها و  مزایای هر نوع سوئیچ را بررسی می‌کنیم.

سوئیچ شبکه چیست؟

switch چیست؟ سوییچ برای اتصال Node ها در شبکه به هم، از دستگاه‌هایی چون هاب و سوئیچ و روتر و … استفاده می‌شود. این اتصال در واقع امکان جا به جایی اطلاعات بین دستگاه‌ها را در شبکه فراهم می‌کند.

سوئیچ شبکه یکی از تجهیزات اکتیو شبکه است که در عین شباهت به هاب (hub)، بسیار هوشمندتر از آن است. بر اساس مدل OSI سوئیچ‌ها معمولا در لایه ۲ یا همان لایه Data Link کار می‌کنند و وظیفه این سخت افزارها، انتقال بسته‌های دیتا از یک دستگاه به جای دیگر از طریق شبکه و بر اساس آدرس سخت افزاری (Mac addresses) است.

برای آشنایی با تجهیزات اکتیو و پسیو شبکه مقاله “تجهیزات اکتیو و پسیو شبکه چیست؟” را مطالعه کنید.

گفتیم که سوئیچ شبکه های کامپیوتری معمولا در لایه دو مدل OSI و با پروتکل اترنت کار می‌کند اما سوئیچ هایی هستند که مسیریابی و وظایف لایه سه را هم انجام می‌دهند. همچنین سوییچ هایی هستند که به صورت ماژول نرم افزاری در تکنولوژی‌های مجازی سازی کاربرد دارند مثلا Vmware NSX اما سوییچ سخت افزاری با چندین پورت اترنت از ملزومات تمام شبکه‌ها است. 

کار سوئیچ شبکه چیست؟

حال ببینیم سوییچ شبکه چگونه کار می کند. اطلاعات در شبکه به صورت بسته داده و فریم جا به جا می‌شود و هر فریم شامل اطلاعاتی مانند آدرس مبدا و آدرس مقصد است. سوئیچ با توجه به مک آدرس (MAC Address) موجود در قسمت مقصد در فریم، پورت مقصد را تشخیص می‌دهد و بسته داده را به همان پورت می‌فرستد.

همان طور که می‌دانیم مک آدرس هر دستگاهی منحصر به فرد و مختص به همان دستگاه است. پس سوئیچ با داشتن مک آدرس مقصد، داده را به صاحب آن می‌رساند. از طرفی هم این مک آدرس ها را در جدولی به نام جدول مک آدرس ذخیره می‌کند.

جدول مک آدرس در سوئیچ

حال ببینیم سوئیچ های شبکه، جدول مک آدرس را چگونه ایجاد و ذخیره می‌کنند. وقتی دستگاه ارسال کننده اطلاعات، فریمی به سوئیچ می‌فرستد، مک آدرس مبدا از آن خوانده شده و در صورت نبودن در جدول، به جدول اضافه می‌شود. از طرفی مک آدرس مقصد هم در این فریم وجود دارد. سوئیچ، آن را در جدول مک آدرس جستجو می‌کند و اگر تطابقی با آن در جدول پیدا کند، داده را به آن پورت می‌فرستد. اما اگر تطابقی یافت نشد بسته را به تمام پورت‌ها به جز پورت فرستنده می‌فرستد ولی فقط گیرنده، آن را دریافت می‌کند و بقیه آن را Fail می‌کنند.

به مرور زمان جدول مک آدرس به‌روز و کامل می‌شود و هرگاه دستگاه جدیدی به سوئیچ وصل شود، مک آدرس آن هم به جدول اضافه خواهد شد.

پیشنهاد مطالعه

 

podcast

۱- اخبار تکنولوژی

خبرهای متنوعی از مایکروسافت، اپل، HPE از جمله باگ‌های امنیتی بسیار خطرناک این ماه، راهکار HPE برای بازیابی داده‌های مهم و تاریخ انتشار و جزئیات محصولات اپل بخشی از خبرهای تکنولوژی این پادکست است.

۲- پرونده ویژه:

  • سوئیچ شبکه چیست و چگونه کار می‌کند؟
  • تفاوت هاب و سوئیچ و روتر
  • انواع سوئیچ از نظر نرم افزاری
  • انواع سوئیچ از نظر سخت افزاری

۳- مناسبت‌های ماه:

در این شماره از پادکست، به سراغ یکی از مناسبت های مرداد ماه، روز جهانی وب رفتیم و درباره تاریخچه این روز و تکنولوژی و آینده وب صحبت کردیم. در ادامه بشنوید.

در این پادکست به همراه بخش تخصصی، اخبار تکنولوژی و مناسبت‌های ماه را هم می‌توانید پیگیری کنید؛ این نسخه پادکست ۳۳ مگابایت حجم و ۳۶ دقیقه زمان دارد.

دانلود

بخش پرونده ویژه ۱۷ مگابایت حجم و ۱۸ دقیقه زمان دارد.

دانلود

تفاوت هاب و سوئیچ شبکه

در نگاه اول شاید همه این دستگاه‌های متصل کننده Node یا گره به هم، شبیه هم باشند اما بسته به محل قرارگیری و استفاده ما از آنها، متفاوت هستند حتی تکنولوژی آنها هم با هم فرق دارد. تفاوت مهم هاب با سوئیچ و روتر این است که هاب برخلاف سوئیچ و روتر، نمی‌داند که چه دستگاهی درخواست اطلاعات را داده است مثلا هر پورت هاب که اطلاعاتی دریافت می‌کند، آن را به همه پورت‌هایش می‌فرستد و گیرنده و مقصد، آن را استفاده می‌کند ولی در سوئیچ، اطلاعات ارسالی از پورت مبدا تنها به پورت مقصد فرستاده می‌شود در نتیجه ترافیک شبکه نسبت به هاب کمتر خواهد بود. این نکته در شبکه های خانگی و کوچک تاثیر چندانی ندارد اما در ابعاد بزرگتر، کارایی شبکه به شدت کاهش می‌یابد. همچنین بروز Collision در هاب بسیار شایع است ولی سوئیچ در مدیریت پورت‌های خود بسیار بهتر از هاب عمل می‌کند و از بروز Collision جلوگیری می‌کند.

پس کاربرد هاب چیست؟ هاب برای جایگزینی موقت یک سوئیچ خراب  و یا توسعه شبکه استفاده می‌شود و توجه داشته باشید که هاب تنها در شبکه‌هایی که کارایی اولویت چندانی ندارد مناسب است.

سوئیچ ها Full Duplex یا دوطرفه هستند یعنی قادرند همزمان، اطلاعات را ارسال و دریافت کنند. سوئیچ ها در زمینه مدیریت پهنای باند هم بهتر از هاب هستند.

انواع سوئیچ شبکه
سوئیچ ها Full Duplex یا دوطرفه هستند یعنی قادرند همزمان، اطلاعات را ارسال و دریافت کنند.
مشاوره و طراحی شبکه در توسعه شبکه آداک(ایران اچ پی)
توسعه شبکه آداکبا تکیه بر دانش، تخصص و تجربه متخصصین خود، نیازهای مشتریان خصوصی و دولتی خود را بررسی و تحلیل می‌کند و خدمات خود را در زمینه مشاوره، طراحی، پیاده‌سازی، نظارت و پشتیبانی شبکه‌های کامپیوتری ارایه می‌دهد.

دریافت مشاوره طراحی شبکه

تفاوت سوئیچ و روتر

سوئیچ ها می‌توانند شبکه ایجاد کنند اما برای اتصال و برقراری ارتباط بین شبکه‌ها با هم باید از روتر یا مسیریاب استفاده شود. پس سوئیچ، نقطه مشترک تمام دستگاه‌ها و تجهیزات یک شبکه است و روتر محل اتصال شبکه‌ها به هم. بیایید مثالی بزنیم. شما برای اتصال لپ تاپ و کامپیوتر و پرینتر به یک شبکه خانگی نیاز به هاب یا سوئیچ دارید اما برای اتصال همین شبکه به اینترنت باید از روتر استفاده کنید.

تا اینجا دانستیم سوئیچ چیست و انواع آن را در ادامه بررسی می‌کنیم.

انواع سوئیچ شبکه چیست

سوئیچ های LAN یا LAN Switch با نام Ethernat Switch و Data Switch هم شناخته می‌شوند. سوئیچ اترنت یا LAN برای کاهش گلوگاه و Congestion بهینه شده‌اند چرا که انتشار بسته اطلاعاتی فقط به گیرنده انجام می‌شود.

به طور کلی انواع سوییچ شبکه و دسته‌بندی سوئیچ ها به صورت زیر است:

  1. سوئیچ Fixed
  2. سوئیچ ماژولار – Modular Switches
  3. سوئیچ Stackable
  4. سوئیچ PoE
  5. سوئیچ فیبرنوری
  6. سوئیچ غیرمدیریتی – Unmanaged
  7. سوئیچ مدیریتی – Managed
  8. سوئیچ هوشمند یا Smart Switch
  9. سوئیچ لایه ۳
  10. سوئیچ دیتاسنتر

۵ دسته اول انواع سوئیچ های شبکه از نظر سخت افزاری است و بقیه انواع سوئیچ های شبکه از نظر نرم افزاری. در ادامه به بررسی هر نوع سوئیچ می‌پردازیم.

پیشنهاد مطالعه

۱- سوییچ fixed

سوییچ های fixed محبوب‌ترین سوییچ ها در بازار هستند. سوییچ fixed تعداد پورت ثابتی دارد مثلا ۸ پورت، ۱۶ پورت و ۲۴ پورت و …

این سوییچ ها می‌توانند هم مدیریتی باشند و هم غیرمدیریتی و برای تمام شبکه ها با هر سایزی استفاده می‌شوند مثلا شبکه‌های خانگی، شبکه‌های سازمانی و بزرگ، دفاتر و شعبات، شرکت‌های متوسط و کوچک و استارتاپ‌ها.

پورت ها در سوییچ های fixed انواع مختلفی از نظر سرعت و اتصال دارند اما معمولا دارای حداقل سرعت ۱Gbps هستند و انواع اتصال شامل RJ45 یا فیبر نوری است. ولی سوئیچ هایی با سرعت ۱۰Gbps و ۴۰Gbps هم می‌بینید.

اتصال چند سوئیچ fixed به هم از طریق کابل شبکه مثل Cat6 یا فیبر نوری امکان‌پذیر است تا پورت trunk بین آنها به وجود بیاید.

۲- سوییچ ماژولار

بر خلاف سوییچ fixed سوئیچ ماژولار با افزودن ماژول روی کیس قابل توسعه و ارتقا است یعنی می‌تواند پورت‌های بیشتری به آنها اضافه کرد و کارایی بیشتری از آنها توقع داشت.

سوئیچ‌های ماژولار معمولا در کیس‌های بزرگ عرضه می‌شوند و با افزودن هر ماژول امکان افزودن پورت و افزودن کاربر فراهم می‌شود. این سوئیچ‌ها از سوئیچ های fixed گران‌تر هستند و در شبکه‌های بزرگ مثل دیتاسنترها و شبکه‌های سازمانی بزرگ کاربرد دارند. اغلب آنها در لایه سوم هم کار می‌کنند و می‌توانند به عنوان روتر استفاده شوند. این سوئیچ ها دارای پاور افزونه و چندین فن خنک کننده در کیس هستند.

۳- سوئیچ Stackable

سوییچ Stackable ترکیبی از سوئیچ fixed و ماژولار است یعنی برخی مدل‌های سوئیچ fixed می‌توانند با دیگر سوئیچ‌های هم مدلشان ترکیب شوند. این سوئیچ های fixed با کابل مخصوصی از قسمت پشت به هم وصل می‌شوند و با هم کار می‌کنند به طوری که انگار یک سوئیچ داریم اما با تعداد پورت بیشتر.

مثلا سوئیچ سیسکو سری ۳۵۰X از سوئیچ هایی هستند که هم می‌توانند به صورت مستقل استفاده شوند و هم به صورت stacked. شرکت‌هایی که نمی‌خواهند هزینه زیادی بابت سوئیچ ماژولار بپردازند از سوئیچ های stackable استفاده می‌کنند و بر اساس نیازهایشان آن را توسعه می‌دهند.

سوئیچ Stackable
سوئیچ سیسکو سری ۳۵۰X از سوئیچ هایی هستند که هم می‌توانند به صورت مستقل استفاده شوند و هم به صورت stacked.

۴- سوئیچ poe

PoE مخفف Power over Ethernet است و سوئیچ poe بر اساس تکنولوژی poe کار می‌کند. پس سوئیچ poe یکی از انواع سوئیچ در شبکه است که برق و دیتا در یک کابل منتقل می‌شوند یعنی دیتا به صورت موازی یا برق به گیرنده می‌رسد. انعطاف‌پذیری از ویژگی‌های سوئیچ های PoE است.

سوئیچ های PoE برای دستگاه‌های ریموت که امکان دسترسی به منبع برق ندارند مناسب است مثلا IP phone ها، remote WiFi router ها، wireless Access Point ها و غیره. برای آشنایی بیشتر با این نوع سوییچ شبکه مقاله “سوئیچ شبکه poe چیست؟” را مطالعه کنید.

۵- سوئیچ فیبرنوری

 اغلبِ سوئیچ های شبکه با پورت RJ45 و کابل اترنت معمولی مثل Cat 5 و Cat 6 و Cat 7 کار می‌کنند اما اگر به اتصال برای فواصل طولانی نیاز دارید مثلا بیش از ۱۰۰ متر که کابل اترنت معمولی کافی نیست، باید از کابل فیبر نوری استفاده کنید. سوئیچ‌هایی که پورت فیبر نوری دارند ترکیبی از پورت‌های RJ45 و پورت‌های فیبر نوری دارند. پورت‌های فیبر نوری را SFP – Small-Form Factor Pluggable می‌نامند.

پورت‌های فیبر نوری برای اتصال سوئیچ ها در یک طبقه ساختمان و یا ساختمان‌هایی با فواصل چند کیلومتر از هم استفاده می‌شوند.

برای آشنایی با فیبر نوری و تجهیزات آن، “فیبر نوری چیست، چگونه کار می‌کند و چه کاربردی دارد؟” را مطالعه کنید.

سوئیچ فیبرنوری
در تصویر سوئیچی با چندین پورت اترنت و ۴ پورت SFP در سمت راست دستگاه می‌بینید.
خدمات تعمیر انواع سوئیچ و محصولات سیسکو در فالنیک
با استفاده از تخصص کارشناسان تعمیر محصولات سیسکو در توسعه شبکه آداکبا صرف هزینه مناسب، دستگاه‌های خراب و از کار افتاده را به شبکه خود برگردانید و از خدمات باکیفیت و درجه یک و کم هزینه سیسکو استفاده کنید.

خدمات و تعمیر cisco در توسعه شبکه آداک

در ادامه به بررسی انواع سوئیچ شبکه از نظر نرم افزاری و مدیریتی می‌پردازیم.

۶- سوئیچ غیر مدیریتی چیست

سوئیچ غیر مدیریتی یا unmanaged switch اغلب در شبکه‌های خانگی و شرکت‌های کوچک استفاده می‌شود چون بلافاصله پس از نصب، شروع به کار می‌کند یعنی در اصطلاح، Plug and Play است. با unmanaged switch ها می‌توان دستگاه‌های اترنت را به راحتی با هم ارتباط داد مثلا پی سی و پرینتر تحت شبکه و روتر وای فای را به هم وصل می‌کنیم.

سوئیچ های غیرمدیریتی برای برقراری ارتباط، فقط به کابل نیاز دارند، و با کانفیگ ثابتی به بازار می‌آیند یعنی امکان ایجاد هیچ تغییری در پیکربندی نمی‌دهند. سوئیچ های غیرمدریتی فقط می‌توانند دستگاه‌های یک VLAN را به هم وصل کنند و فقط اتصال لایه ۲ را فراهم می‌کنند.

پیشنهاد مطالعه
سوئیچ‌های غیر مدیریتی یا Unmanaged Switch
سوئیچ های غیرمدیریتی اغلب در شبکه‌های خانگی و شرکت‌های کوچک استفاده می‌شوند.

سوئیچ های غیرمدیریتی باعث می‌شوند دستگاه‌های اترنت به صورت خودکار و اتوماتیک با دیگر دستگاه‌ها ارتباط برقرار کنند و با استفاده از مذاکره اتوماتیک یا همان Auto-Negotiation، پارامترهایی مانند Data Rate و استفاده از حالت دوطرفه (Full Duplex) یا یک طرفه (Half Duplex) مشخص می‌شود.

مهمترین تفاوت سوئیچ مدیریتی و غیرمدیریتی، توانایی کانفیگ کردن سوئیچ و اولویت‌دهی به ترافیک LAN است تا مهم‌ترین اطلاعات در اولویتِ ارسال قرار گیرند.

مقایسه سوئیچ های غیرمدیریتی و مدیریتی
تفاوت سوئیچ مدیریتی و غیرمدیریتی

۷- سوئیچ مدیریتی چیست

سوییچ مدیریتی یا managed switch نسبت به سوییچ غیر مدیریتی، کنترل بیشتری بر ترافیک LAN دارد و ویژگی‌های پیشرفته‌ای برای این کنترل استفاده می‌کند. یک سوئیچ را در نظر بگیرید: می‌دانیم که همه سوئیچ‌ها Mac Address Table دارند، اما گاهی قصد داریم تعیین کنیم که سوئیچ به چه صورت روی این جدول کار کند. برای کارهای این چنینی باید سوئیچ راهی داشته باشد که بتوانیم آن را مدیریت کنیم، یعنی باید یک خروجی داشته باشد که از طریق آن بتوانیم به سیستم عاملی که درون سوئیچ وجود دارد دستور بدهیم که چه کارهایی را انجام دهد و چه کارهایی را انجام ندهد، در نتیجه باید از سوئیچ Manageable استفاده کنیم.

مثلا اگر بخواهیم سوئیچی را وارد شبکه کنیم که بخشی از شبکه LAN بزرگی با صدها کاربر است باید سوئیچ مدیریتی استفاده کنیم تا بتوانیم پورت‌های Trunk و VLAN ها و Quality of Service و VTP protocols و spanning tree و غیره را کانفیگ کنیم. اگر بخواهیم روی دستگاهی کانفیگ انجام دهیم باید بتوانیم با آن ارتباط برقرار کنیم، چنین دستگاهی سیستم عامل دارد. سیستم عامل داخل دستگاه‌های سیسکو IOS است.

فرق سوئیچ مدیریتی و غیرمدیریتی

تفاوت سوئیچ های مدیریتی و غیرمدیریتی چیست؟ Managed Switch ها تمام ویژگی‌های سوئیچ غیر مدیریتی را دارند اما توانایی کانفیگ و مدیریت و مانیتور کردن LAN را هم برایتان فراهم می‌کنند. پس کنترل بیشتری روی داده انتقال یافته در شبکه دارید و امکان مدیریت دسترسی‌ها را هم خواهید داشت. البته زمان و پیچیدگی تنظیمات در این نوع سوئیچ ها بیشتر از سوئیچ های غیر مدیریتی که Plug and Play هستند، است. با سوئیچ های مدیریت پذیر، می‌توانید هر پورت سوئیچ را با هر تنظیمی که می‌خواهید، تنظیم کنید. با این کار مانیتورینگ و پیکربندی شبکه به روش‌های مختلف قابل انجام است.

سوئیچ های مدیریتی یا Managed switch

سوئیچ مدیریتی یا Managed switch

سوئیچ مدیریتی برای مانیتور کردن دستگاه‌های شبکه از پروتکل‌هایی مانند SNMP یا Simple Network Management Protocol استفاده می‌کند. پروتکل SNMP، قابلیت تبادل اطلاعات مدیریتی را بین دستگاه‌های شبکه فراهم می‌کند. این اطلاعات مدیریتی شامل سلامت شبکه، وضعیت دستگاه و اتصالات در شبکه، پهنای باند، وضعیت پورت و خطاهای شبکه است. با ارایه چنین اطلاعاتی می‌توان به مانیتور کردن کارایی شبکه، سرعت شبکه، عیب یابی و تعمیر شبکه بدون دسترسی فیزیکی به سوئیچ دست یافت. یعنی SNMP امکان مانیتورینگ از راه دور دستگاه‌های شبکه را فراهم می‌کند در نتیجه برای ایجاد تغییرات و یا Troubleshoot کردن سوئیچ، نیازی به حضور فیزیکی ما نیست. ریموت اکسس از طریق Command Line و یا Web Interface ممکن است.

بررسی تفاوت سوئیچ های مدیریتی و غیر مدیریتی
جدول مقایسه سوئیچ های مدیریتی و غیر مدیریتی

سوئیچ های مدیریتی انترپرایزی یا Enterprise Managed Switch با وجود اینترفیس Command Line و Web Interface SNMP،  قابلیت‌هایی چون تعمیر، کپی، اخطار و نمایش تنظیمات شبکه‌های مختلف را دارند گاهی به طور اختصار به این نوع سوئیچ‌ها Managed Switch هم گفته می‌شود.

ویژگی‌های مهم سوئیچ مدیریتی

ویژگی‌های اضافی‌تری که Managed Switch ها نسبت به Unmanaged Switch ها فراهم می‌کنند عبارتند از:

  1. Quality of Service  – QoS

شامل اولویت‌دهی به ترافیک شبکه است که با اختصاص اولویت بالاتر به ترافیکِ مهم‌تر است. این کار منجر به افزایش کارایی شبکه می‌شود. بدین ترتیب از داده‌های حساس به تاخیر (Delay Sensitive Data) مانند Real Time Vioce پشتیبانی می‌شود. مثلا اگر بسته صدا برای انتقال در شبکه داشته باشیم باید مطمئن باشیم که بالاترین اولویت به این بسته‌های صدا اختصاص خواهد یافت تا قطعی یا تاخیر در تماس تلفنی پیش نیاید.

  1. Virtual LANs

VLAN ها امکان گروه‌بندی دستگاه‌ها را به صورت منطقی می‌دهد تا ترافیک را بین این گروه‌ها ایزوله کند حتی اگر ترافیک در یک شبکه فیزیکی رد و بدل شود. این دسته‌بندی و ایزوله کردن باعث کاهش ترافیک غیرضروری در شبکه می‌شود. مثلا با سگمنت‌بندی گروه‌های فروش و مالی سازمان، اطلاعات مالی مهم و حساس، بین کاربران بخش مالی بدون هیچ درنگ و تاخیری منتقل می‌شود و در عین حال گروه فروش هم از آنها مطلع نمی‌شوند. نتیجه چیست؟ کارایی بیشتر و امنیت بیشتر.

  1. Redundancy

با وجود افزونگی و Redundancy، اگر اتصال یا کابلی در شبکه قطع شود، با ایجاد مسیر جایگزین برای داده و ترافیک، از بروز قطعی در شبکه و Downtime جلوگیری می‌شود. Redundancy در شبکه با استفاده از پروتکل STP یا Spanning Tree Protocol فراهم می‌شود. یعنی STP، افزونگی مسیر را در شبکه ایجاد می‌کند و در عین حال از ایجاد لوپ جلوگیری می‌کند. الگوریتم STP، چند مسیر اکتیو را بین سوئیچ ها ایجاد می‌کند اما در هر لحظه، بین دو دستگاه، فقط یک مسیر اکتیو قابل استفاده است. در نتیجه لوپ و حلقه ایجاد نمی‌شود و لینک‌های افزونه به عنوان بکاپ وجود دارند.

  1. Port Mirroring

مانیتورینگ پورت در تشخیص خطا و مشکل در شبکه استفاده می‌شود. Port Monitoring، ترافیک شبکه را کپی کرده و به یک پورت در همان سوئیچ می‌فرستد تا تحلیلگر شبکه، آن را تحلیل کند. بدین صورت عیب یابی مشکلات شبکه با ترافیک تستی روی پورت‌ها و یا سگمنت‌های دیگر انجام می‌شود. مزیت آن چیست؟ شما با این ویزگی می‌توانید بدون اینکه شبکه را از دسترس خارج کنید، اقدام به عیب یابی شبکه تان کنید.

کاربرد سوئیچ مدیریتی

با ارزیابی نیازهای شبکه می‌توانید سوئیچ مناسب خود را انتخاب کنید. پیشنهاد می‌کنیم حتما مقاله “راهنمای خرید سوئیچ شبکه” مطالعه کنید و از اطلاعات مفید آن استفاده کنید. اگر نیاز به کنترل رفتار ترافیک در LAN دارید و یا از سرویس های پیشرفته‌ای چون LAN های بی سیم یا IP Telephony استفاده می‌کنید، استفاده از سوئیچ مدیریتی و managed توصیه می‌شود. آنچه مسلم است چون سوئیچ های مدیریتی امکانات بیشتری دارند، قیمت بیشتری هم دارند اگر پاسخ به هر یک از سوالات زیر مثبت است، سوئیچ مدیریتی برای شما مناسب است و اگر پاسخ شما به همه آنها منفی بود، سوئیچ غیرمدیریتی برای شما کفایت می‌کند.

کاربرد سوئیچ های مدیریتی
با ارزیابی نیازهای شبکه سوئیچ مناسب خود را از بین سوئیچ های مدیریتی و غیرمدیریتی انتخاب کنید.

۸- اسمارت سوئیچ چیست

اسمارت سوئیچ با عنوان سوئیچ مدیریتی smart switch به بازار ارایه شده‌اند. قابلیت‌های سوئیچ شبکه هوشمند چیزی بین سوئیچ مدیریتی و غیر مدیریتی است یعنی سوئیچ های هوشمند دارای قابلیت‌های ابتدایی مدیریتی هستند و برخی سطوح امنیتی را فراهم می‌کنند اما نسبت به سوئیچ های مدیریتی، اینترفیس مدیریتی آسان‌تر و قابلیت‌های مدیریتی محدودتری دارند. این سوییچ ها دارای قابلیت‌های مهمی مانند پیکربندی VLAN و speed/duplex control و SNMP هستند.

کاربرد Smart Switch ها در LAN هایی است که از Allocation و Data Transfer پشتیبانی می‌کنند. همچنین در محیط‌های کاری کوچک که نیازهای پیچیده‌ای وجود ندارد و یا به عنوان Edge برای شبکه‌های بزرگتر (مثلا دفاتر و شعبات راه دور) به کار می‌روند.

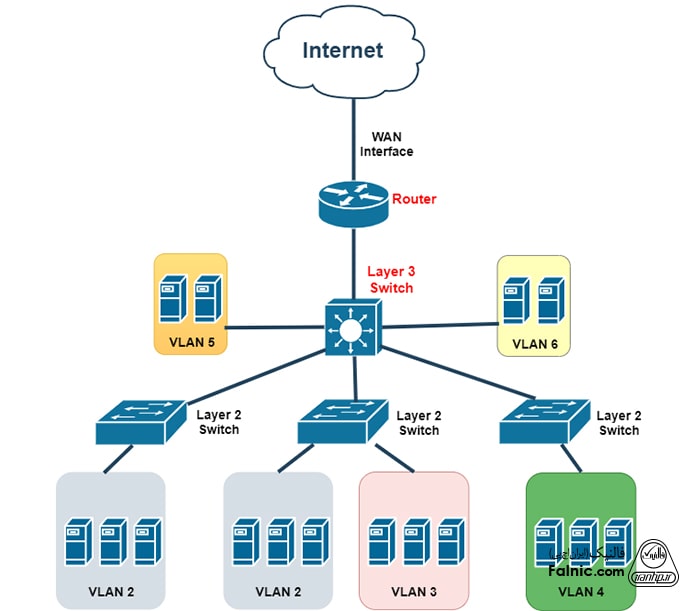
۹- سوئیچ لایه ۳

سوئیچ شبکه های کامپیوتری معمولا در لایه دوم مدل OSI یعنی لایه Data Network کار می‌کنند و وظیفه آن انتقال فریم‌های اترنتی از یک پورت به پورت دیگر است. اما سوئیچ های پیشرفته دیگری داریم که بسته‌های IP را مسیریابی می‌کنند درست مانند روتر شبکه. این سوئیچ‌ها را سوییچ لایه ۳ می‌نامیم چون در لایه ۳ از مدل OSI کار می‌کنند و ترکیبی از دستگاه لایه ۲ و ۳ هستند.

نرم افزار سوئیچ لایه ۳ از سوئیچ لایه ۲ پیشرفته‌تر است و می‌تواند پروتکل‌های مسیریابی دینامیک مانند RIP و OSPF را اجرا کند. در سوئیچ لایه ۲ می‌توان چند VLAN را کانفیگ کرد اما مسیریابی بین این VLAN ها توسط خود سوئیچ ممکن نیست. اما در سوئیچ لایه ۳ می‌توان چند VLAN را کانفیگ کرد و خودِ سوئیچ می‌تواند مسیریابی شبکه در سطح IP را بین VLAN ها فراهم کند. این تکنیک را مسیریابی داخل VLAN – inter-vlan routing می‌نامند.

سوئیچ لایه ۳ معمولا به عنوان Core شبکه با توپولوژی Star قرار می‌گیرند و سوئیچ های لایه ۲ به عنوان سوئیچ access به آن وصل می‌شوند. به تصویر زیر دقت کنید:

سوئیچ لایه سه چیست
سوئیچ لایه سه در نقش Core

اگر به اتصال VLAN های متفاوت در شبکه نیاز باشد، ترافیک از سوئیچ لایه ۲ به Core سوئیچ لایه ۳ می‌رود تا مسیریابی بسته‌ها از یک VLAN به VLAN دیگر انجام شود.

۱۰- سوئیچ دیتاسنتری

سوئیچ های دیتاسنتری ویژگی‌های خاصی دارند تا بتوانند کارایی و سرعت بسیار بالا، ظرفیت بیشتر در پورت، امنیت، QoS و غیره را فراهم کنند. بهترین نمونه از سوئیچ های دیتاسنتری سوئیچ سیسکو سری Nexus است. با این سوئیچ ها می‌توان مجازی سازی و مفهوم SDN – Software Defined Network را به راحتی پیاده سازی کزد.

منبع:

Cisco

Tecktarget

مشاوره و خرید سرور hp در فالنیک
توسعه شبکه آداکبا دارا بودن سبد کاملی از سرورهای اچ پی و تنها دارنده گارانتی رسمی و معتبر سرور اچ پی در ایران، آماده خدمت‌رسانی جهت مشاوره، فروش و پشتیبانی به مشتریان است. شما می‌توانید قبل از خرید، از کارشناسان فالنیک، مشاوره بگیرید.

فروش سرور

{
“@context”: ”
“@type”: “FAQPage”,
“mainEntity”: [{
“@type”: “Question”,
“name”: “سوئیچ شبکه چیست؟”,
“acceptedAnswer”: {
“@type”: “Answer”,
“text”: “switch چیست؟ سوییچ برای اتصال Node ها در شبکه به هم، از دستگاه‌هایی چون هاب و سوئیچ و روتر و … استفاده می‌شود. این اتصال در واقع امکان جا به جایی اطلاعات بین دستگاه‌ها را در شبکه فراهم می‌کند.

سوئیچ شبکه یکی از تجهیزات اکتیو شبکه است که در عین شباهت به هاب (hub)، بسیار هوشمندتر از آن است. بر اساس مدل OSI سوئیچ‌ها معمولا در لایه ۲ یا همان لایه Data Link کار می‌کنند و وظیفه این سخت افزارها، انتقال بسته‌های دیتا از یک دستگاه به جای دیگر از طریق شبکه و بر اساس آدرس سخت افزاری (Mac addresses) است.

برای آشنایی با تجهیزات اکتیو و پسیو شبکه مقاله “تجهیزات اکتیو و پسیو شبکه چیست؟” را مطالعه کنید.

گفتیم که سوییچ شبکه معمولا در لایه دو مدل OSI و با پروتکل اترنت کار می‌کند اما سوئیچ هایی هستند که مسیریابی و وظایف لایه سه را هم انجام می‌دهند. همچنین سوییچ هایی هستند که به صورت ماژول نرم افزاری در تکنولوژی‌های مجازی سازی کاربرد دارند مثلا Vmware NSX اما سوییچ سخت افزاری با چندین پورت اترنت از ملزومات تمام شبکه‌ها است.”
}
},{
“@type”: “Question”,
“name”: “سوئیچ شبکه چگونه کار می‌کند؟”,
“acceptedAnswer”: {
“@type”: “Answer”,
“text”: “اطلاعات در شبکه به صورت بسته داده و فریم جا به جا می‌شود و هر فریم شامل اطلاعاتی مانند آدرس مبدا و آدرس مقصد است. سوئیچ با توجه به مک آدرس (MAC Address) موجود در قسمت مقصد در فریم، پورت مقصد را تشخیص می‌دهد و بسته داده را به همان پورت می‌فرستد.

همان طور که می‌دانیم مک آدرس هر دستگاهی منحصر به فرد و مختص به همان دستگاه است. پس سوئیچ با داشتن مک آدرس مقصد، داده را به صاحب آن می‌رساند. از طرفی هم این مک آدرس ها را در جدولی به نام جدول مک آدرس ذخیره می‌کند.”
}
},{
“@type”: “Question”,
“name”: “جدول مک آدرس در سوئیچ”,
“acceptedAnswer”: {
“@type”: “Answer”,
“text”: “حال ببینیم سوئیچ، جدول مک آدرس را چگونه ایجاد و ذخیره می‌کند. وقتی دستگاه ارسال کننده اطلاعات، فریمی به سوئیچ می‌فرستد، مک آدرس مبدا از آن خوانده شده و در صورت نبودن در جدول، به جدول اضافه می‌شود. از طرفی مک آدرس مقصد هم در این فریم وجود دارد. سوئیچ، آن را در جدول مک آدرس جستجو می‌کند و اگر تطابقی با آن در جدول پیدا کند، داده را به آن پورت می‌فرستد. اما اگر تطابقی یافت نشد بسته را به تمام پورت‌ها به جز پورت فرستنده می‌فرستد ولی فقط گیرنده، آن را دریافت می‌کند و بقیه آن را Fail می‌کنند.

به مرور زمان جدول مک آدرس به‌روز و کامل می‌شود و هرگاه دستگاه جدیدی به سوئیچ وصل شود، مک آدرس آن هم به جدول اضافه خواهد شد.”
}
},{
“@type”: “Question”,
“name”: “تفاوت هاب و سوئیچ شبکه”,
“acceptedAnswer”: {
“@type”: “Answer”,
“text”: “در نگاه اول شاید همه این دستگاه‌های متصل کننده‌ی Node یا گره به هم، شبیه هم باشند اما بسته به محل قرارگیری و استفاده ما از آنها، متفاوت هستند حتی تکنولوژی آنها هم با هم فرق دارد. تفاوت مهم هاب با سوئیچ و روتر این است که هاب برخلاف سوئیچ و روتر، نمی‌داند که چه دستگاهی درخواست اطلاعات را داده است مثلا هر پورت هاب که اطلاعاتی دریافت می‌کند، آن را به همه پورت‌هایش می‌فرستد و گیرنده و مقصد، آن را استفاده می‌کند ولی در سوئیچ، اطلاعات ارسالی از پورت مبدا تنها به پورت مقصد فرستاده می‌شود در نتیجه ترافیک شبکه نسبت به هاب کمتر خواهد بود. این نکته در شبکه های خانگی و کوچک تاثیر چندانی ندارد اما در ابعاد بزرگتر، کارایی شبکه به شدت کاهش می‌یابد. همچنین بروز Collision در هاب بسیار شایع است ولی سوئیچ در مدیریت پورت‌های خود بسیار بهتر از هاب عمل می‌کند و از بروز Collision جلوگیری می‌کند.

پس کاربرد هاب چیست؟ هاب برای جایگزینی موقت یک سوئیچ خراب و یا توسعه شبکه استفاده می‌شود و توجه داشته باشید که هاب تنها در شبکه‌هایی که کارایی اولویت چندانی ندارد مناسب است.

سوئیچ ها Full Duplex یا دوطرفه هستند یعنی قادرند همزمان، اطلاعات را ارسال و دریافت کنند. سوئیچ ها در زمینه مدیریت پهنای باند هم بهتر از هاب هستند.”
}
},{
“@type”: “Question”,
“name”: “تفاوت سوئیچ و روتر”,
“acceptedAnswer”: {
“@type”: “Answer”,
“text”: “سوئیچ ها می‌توانند شبکه ایجاد کنند اما برای اتصال و برقراری ارتباط بین شبکه‌ها با هم باید از روتر یا مسیریاب استفاده شود. پس سوئیچ، نقطه مشترک تمام دستگاه‌ها و تجهیزات یک شبکه است و روتر محل اتصال شبکه‌ها به هم. بیایید مثالی بزنیم. شما برای اتصال لپ تاپ و کامپیوتر و پرینتر به یک شبکه خانگی نیاز به هاب یا سوئیچ دارید اما برای اتصال همین شبکه به اینترنت باید از روتر استفاده کنید.”
}
}]
}

نویسنده : مریم فقیهی



منبع

مطالب مرتبط

دیدگاهتان را بنویسید

نشانی ایمیل شما منتشر نخواهد شد. بخش‌های موردنیاز علامت‌گذاری شده‌اند *